Snowflake Acquire Select Star, Ducklake a step back, Sigma Lineage in Orchestra #111 w/e 28 Nov 2025
Join the 6,500-strong data herd getting all you need to know about Data for your Friday roundup
This week the world was rocked by the news of a catalog acquisition. And with it more rumours of more acquisitions, so what will we see before the year is out?
Strap on in for Data Advent calendar
You can also get a first look at some awesome as yet unannounced Orchestra features below too! Bring on december!
Orchestra Product Updates
You can run agentic workflows in Orchestra.
Orchestra supports Running Jobs in Dataproc
Orchestra supports sending alerts to PagerDuty
Orchestra supports parameterisation of Cloud Run
Orchestra supports parameterised triggering of Synapse Notebooks
Additional AI Agents in the Agents Tab (docs)
Parameters for Google Cloud Run Jobs (docs)
Google Cloud Run Functions (docs)
Improved Metadata Tracking - if you head to the Assets panel and set-up an Asset Run, Orchestra now fetches lineage and columnar metadata such as descriptions, types etc. Currently only supported for Snowflake.
Cancelling Pipelines via API (here)
Improved error handling when pipelines start -> users will get more feedback when scheduled runs fail due to for example, .yml misconfigurations
Databricks Assets - you can fetch databricks Assets using an Asset Run too
Synapse Spark Notebooks are now supported (here)
Organisation Auto-Join: for teams leveraging Okta with multiple organisations, Orchestra now supports Auto-join; you can add this as a setting here which allows users with the same email domain to join your organisational automatically
Logs are downloadable in the portal (see here)
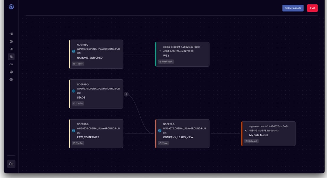
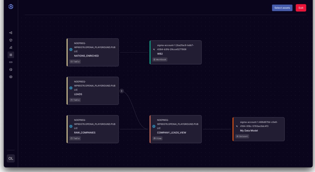
Sigma and Tableau Lineage support (see below)
Medium 🧠
🧠 Day 1: Reskill to Data & AI on Databricks (link)
🧠 Data Science in 2026: Is It Still Worth It? (link)
🧠 Unlocking Snowflake Efficiency at Zendesk (link)
🧠 Why We’ve Been Optimizing the Wrong Thing in LLMs for Years (link)
🧠 How I Use AI to Convince Companies to Adopt Sustainability (link)
🧠 Integrating AI Foundry with Snowflake Cortex Agents (link)
🧠 Snowflake’s SQL SEARCH() Function: A Powerful Tool for Text Data (link)
🧠 ROLE OF BIG DATA IN TRANSFORMING BUSINESS INTELLIGENCE (link)
🧠 Understanding the Critical Difference Between Data Preprocessing and Machine Learning for Accurate Model Training (link)
LinkedIn🕴
🕴 Why Founders Need to Think Like Salespeople (link)
🕴 What My Friend Showed Me About the Future of Work (link)
🕴 The Data Architecture Behind the AI Agent Explosion (link)
🕴 Blind Is Toxic… but This Had Me Crying (link)
🕴 Starburst Acquisition Rumors: What It Means for FishTran (link)
Editor’s Pick
🕴 Huge Move: Snowflake Acquires Select Star (link)
🕴 Why Unity Catalog Doesn’t Deliver True Iceberg Catalog Interoperability (link)
Editor’s Pick
🕴 Is Ducklake a step backwards (link)
News 📰
📰 Snowflake Partner Ecosystem Mergers, Acquisitions and Investment — Read here
📰 Databricks becomes private markets’ AI lynchpin — Read here
📰 Bronto Raises $14 Million in Seed Round — Read here
📰 Dexlabs shuts down (link)
YouTube and Podcast 🎥
Editor’s Pick
🎥 Stop Wasting Time Choosing Colors in Power BI — Do THIS Instead (link)
🎥 Uploading CSV, JSON, Parquet files to Dremio Cloud as Apache Iceberg Tables (link)
Special 💫
💫 Demystifying Determinism in Durable Execution (link)
Jobs 💼
💼 Senior / Staff Software Engineer, Data Infrastructure at Intercom (link)
💼 Lead Product Scientist (Hands-on Manager) at Paddle (link)
💼 Snr Dtata Engineer at Fair Supply (link)
💼 Freelancer: Analytics Engineer (12-months) at Taxfix (link)
💼 Data engineer at Enhanza (link)
Run dbt models cheaply and easily?
If you’re looking for an easy way to run your dbt core models, look no further than Orchestra.
dbt, dbt core and dbt labs are all trademarks of dbt labs inc




Excellent roundup capturing the competitive dynamics reshaping the data platform landscape. The Snowflake/Select Star acquisition signals an interesting shift in how these vendors are thinking about metadata management and observability as core differentiators. What's particularly notable is how this positions metadata tooling not as peripheral add-ons but as strategic assets that can entrench platform lock-in. The fact thatDatabricks continues to maintain momentum in private markets while navigating Unity Catalog's interoperability challenges suggests the market is valuing execution velocity over standards compliance right now. This tension between proprietary optimization and open table formats will likely define the next phase of competition.